Ramnagar, Uttarakhand Jan 11, 2023 (Issuewire.com) - The Corbett Software Office 365 Backup Tool is a terrific solution for those seeking to safeguard their critical data and maintain its integrity over time. As an experienced expert, I can attest to its efficacy in ensuring reliable backups that are recoverable with ease. Leveraging advanced encryption algorithms alongside sophisticated compression techniques, allows you to store your information securely without taking up too much space. Furthermore, the intuitive interface makes managing the tool remarkably straightforward even for non-technical users. It's no surprise then why this product has been so wildly popular among companies looking for dependable enterprise-level backup solutions.
The new features of this Office 365 backup tool contain the following features:
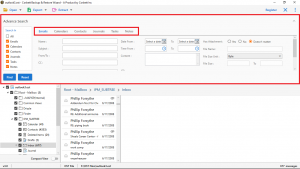
1. Multiple preview modes such as Content, Message Header, Raw Message, and Hex View.
2. Backup Office 365 emails into File Formats, Document Formats, Email Services, and Email Clients.
3. Multiple O365 accounts can be backup with attachments in a single go.
4. Selective files and folders can easily be backup with this Office 365 Backup tool.
5. Advanced Office 365 Backup Export Option is also provided before backup emails.
Office 365 Backup Tool is a third-party software solution developed by a well know vendor. This tool is specially designed for all Personal, Business, and Enterprise users. Multiple enterprises required a one-time investment solution for their multiple Office 365 account backups.
This tool has a powerful combination of technicalities, the IMAP server and IMAP Port number can automatically be detected by this tool's find option. Along with the Office 365 backup, this tool provides you full access to backup & migration in batch, extract attachments, extract phone numbers, extract email addresses, and extract contact photos.
Corbett Software has released a low-cost Office 365 Backup Software with an all-in-one captivated feature and multiple advanced filtration options. That enables all types of businesses and enterprises to back up Office 365 account data with complete mailbox data.
The DPD (Director of Product Development) indicates that before designing and developing a tool, great research must be conducted to ensure the task will deliver better results with minimal investment by users. Moreover, providing a trusted and safeguard solution is one of our duty.
Media Contact
Cobett Software *****@gmail.com +1 626 521 5559 Corbett, 44A, Jim Corbett National Park, Uttarakhand, India, 244715 https://corbettsoftware.com/contact-us.html



